10月17日快科技消息,今天早上,知乎崩了这一词条登上了微博热搜第一,而且似乎客户端、网页全平台都受到了影响。

根据网友反馈,在打开知乎客户端会显示加载失败、刷新试试的提示,用户点开问题后答案加载失败,部分用户遭遇登录异常,反复提示需重新登录甚至显示匿名状态知乎用户。

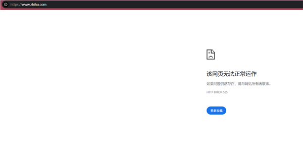
不少用户还误以为是自己设备或网络问题,尝试重启手机、重装应用、切换网络均无效。笔者尝试打开知乎PC官网,也无法打开。


对此有网友调侃古有机构监察百官,今有微博盯着谁崩…我还在上早八呢你让我看什么你让我摸鱼的时候看什么我还在上早八呢你让我看什么。

据了解,此前在今年7月23日、8月15日,知乎也发生了宕机故障,今天的崩溃特征与这两次高度一致。目前知乎官方暂未有回应。
以上就是全部内容,喜欢的话记得收藏本站,我们将持续为您带来更多精彩内容。